Despre noi
Oferim solutii in urmatoarele domenii:
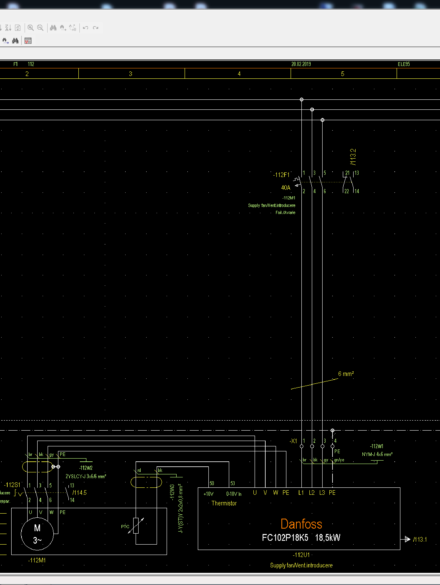
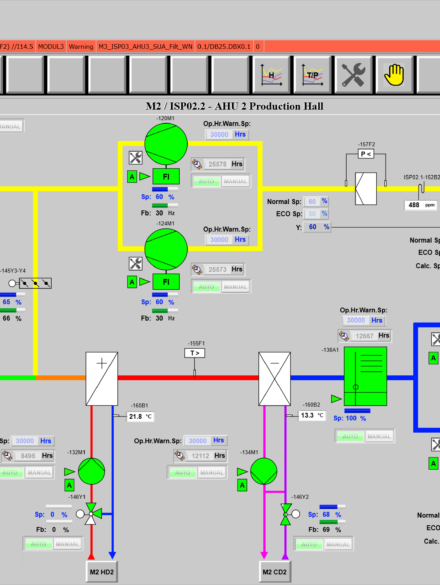
Automatizări instalații și sisteme BMS (Building Management Sistem)
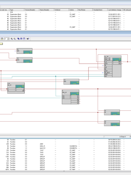
Programare controler/PLC de diverse tipuri
Sisteme de monitorizare și supraveghere SCADA
Proiectare şi confecţionare tablouri de automatizare si dulapuri electrice
Lucrări electrice de cablare şi conectare pentru sisteme HVAC
Consultanță și management de proiect
Intreținere şi mentenanță
Service şi intervenţii
Teme de Proiect
Parteneri
Soluții de integrare monitorizare/control pentru partenerii nostri de incredere.
CONTACT
Tel/Fax: +4(0)266-211159
Mobil: +4(0)744-393637
E-mail: zmag@ausysco.ro
AUSYSCO SRL
Str. Santimbru nr.121/B
Odorheiu Secuiesc (535600)
jud. Harghita
Luni – Vineri 09.00 – 16.00



















